MOVE_BYTES移动字节数据
此函数将由iNumberOfBytes表示的字节数从SourceData表示的源数据(源字节偏移量为iSourceByteOffset)移动到DestData表示的目标数据(目标字节偏移量为iDestByteOffset)。
源字节偏移量和目标字节偏移量均相对于从0开始的第一个字节。

输入
从其获取字节的源数据
相对于从0开始的源数据的第一个字节的字节偏移量必须大于等于0
从源数据移动到目标数据的字节数必须大于等于0
相对于从0开始的目标数据的第一个字节的字节偏移量必须大于等于0
输入/输出
将字节写入其中的目标数据
请检查输入数据的有效性,因为Control FPWIN Pro7不检查要访问的数据的有效性。
确保源字节区域和目标字节区域不重叠。

所有用于编程此函数的输入和输出变量已在POU头中声明。 所有编程语言使用相同的POU头。

VAR
bMoveToWordBoundary: BOOL:=FALSE;
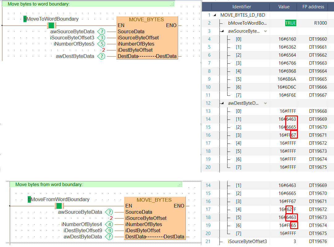
awSourceByteData: ARRAY [0..7] OF WORD:=[16#6160,16#6362,16#6564,16#6766,16#6968,16#6b6a,16#6d6c,16#6f6e];
awDestByteData: ARRAY [0..7] OF WORD:=[8(16#FFFF)];
iSourceByteOffset3: INT:=3;
iDestByteOffset9: INT:=9;
iNumberOfBytes5: INT:=5;
iNumberOfBytes4: INT:=4;
bMoveFromWordBoundary: BOOL:=FALSE;
END_VAR
当变量bMoveToWordBoundary或bMoveFromWordBoundary设置为TRUE时,执行此函数。

BODY
WORKSPACE
NETWORK_LIST_TYPE := NWTYPELD ;
END_WORKSPACE
NET_WORK
NETWORK_TYPE := NWTYPELD ;
NETWORK_LABEL := ;
NETWORK_TITLE := ;
NETWORK_HEIGHT := 10 ;
NETWORK_BODY
B(B_COMMENT,,Move bytes to word boundary:,1,0,29,1,);
B(B_CONTACT,,bMoveToWordBoundary,8,3,10,5,);
B(B_F,E_MOVE_BYTES!,,19,2,30,10,,?DEN?DSourceData?DiSourceByteOffset?DiNumberOfBytes?DiDestByteOffset?DDestData?ADestData?AENO);
B(B_VARIN,,awSourceByteData,17,4,19,6,);
B(B_VARIN,,iSourceByteOffset3,17,5,19,7,);
B(B_VARIN,,iNumberOfBytes5,17,6,19,8,);
B(B_VARIN,,2,17,7,19,9,);
B(B_VARIN,,awDestByteData,17,8,19,10,);
L(1,0,1,10);
L(1,4,8,4);
L(10,4,19,4);
END_NETWORK_BODY
END_NET_WORK
NET_WORK
NETWORK_TYPE := NWTYPELD ;
NETWORK_LABEL := ;
NETWORK_TITLE := ;
NETWORK_HEIGHT := 10 ;
NETWORK_BODY
B(B_COMMENT,,Move bytes from word boundary:,1,0,29,1,);
B(B_CONTACT,,bMoveFromWordBoundary,8,3,10,5,);
B(B_F,E_MOVE_BYTES!,,19,2,30,10,,?DEN?DSourceData?DiSourceByteOffset?DiNumberOfBytes?DiDestByteOffset?DDestData?ADestData?AENO);
B(B_VARIN,,awSourceByteData,17,4,19,6,);
B(B_VARIN,,2,17,5,19,7,);
B(B_VARIN,,iNumberOfBytes4,17,6,19,8,);
B(B_VARIN,,iDestByteOffset9,17,7,19,9,);
B(B_VARIN,,awDestByteData,17,8,19,10,);
L(1,0,1,10);
L(1,4,8,4);
L(10,4,19,4);
END_NETWORK_BODY
END_NET_WORK
END_BODY
// Move bytes to word boundary:
if (bMoveToWordBoundary) then
MOVE_BYTES( SourceData := awSourceByteData,
iSourceByteOffset := iSourceByteOffset3,
iNumberOfBytes := iNumberOfBytes5,
iDestByteOffset := 2,
DestData := awDestByteData);
end_if;
// Move bytes from word boundary:
if (bMoveFromWordBoundary) then
MOVE_BYTES( SourceData := awSourceByteData,
iSourceByteOffset := 2,
iNumberOfBytes := iNumberOfBytes4,
iDestByteOffset := iDestByteOffset9,
DestData := awDestByteData);
end_if;